Loading...
Discovering amazing AI tools


A post-IDE platform to manage AI agents and protect codebases from unwanted automated changes.

A post-IDE platform to manage AI agents and protect codebases from unwanted automated changes.
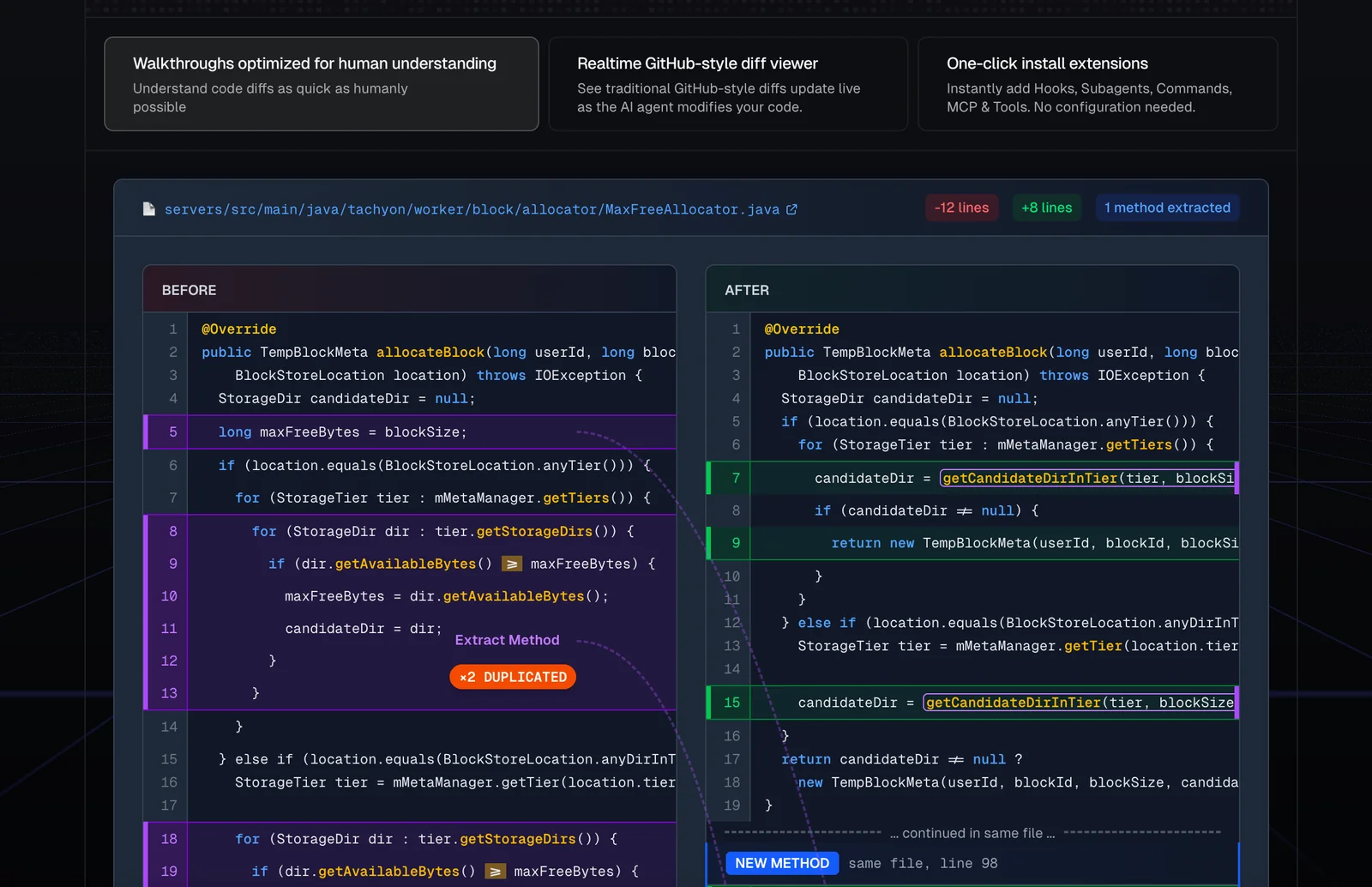
Command Center (branded as "The Post-IDE for AI agents") is a platform designed to centralize and manage AI-driven agent workflows while preventing accidental or low-quality modifications to codebases. It provides a single control plane for running, orchestrating, and governing multiple AI agents, applying guardrails and review workflows so generated changes are safe and auditable. Command Center integrates with developer repositories and tooling to ensure agent actions are traceable, reviewable, and constrained to project policies, reducing risk from automated code edits.



